Mekanism добавляет довольно сложный способ обработки руды. В зависимости от того как сильно вы хотите заморачиваться в итоге можно получить от стандартного удвоения (х2) руды и до упятерения (х5).
Так же, все машины, участвующие в этих процессах, имеют настраиваемые параметры которыми можно:
Во-первых — переназначить стороны с которых машины будут принимать различные предметы. Например можно настроить приём руды снизу, прием сопутствующих ресурсов слева, а вывод готовой продукции сзади.
Во-вторых — дать машине знать нужно ли ей выталкивать из себя готовую продукцию или нет. Это позволяет строить довольно компактные фабрики, без надобности ставить везде миллиард труб. Подробнее об интерфейсе в статье Настройка машин
.png)
Запитанная Камера обогащения и Энергетическая плавильня. Камера настроена на выгруз отработанного материала вправо,сразу в печь, а печь — сразу в сундук. Самая простая система, которую можно сделать даже не используя эту модификацию.
Уже посложнее, для этого случая нам потребуются добавить к 1 уровню:
Электролитический сепаратор Камера очистки Дробитель
Все что нужно, так это добавить к 1 уровню два механизма (камера очистки > дробилка > 1 уровень), перенастроить входы и выходы и пропустить руду слева на право, с одним небольшим «но». Для работы камеры очистки нам потребуется сжатый кислород. Вместо кислорода можно использовать ванильный кремень, но его требуется очень много. Проще всего доставать кислород из воды в электролитическом сепараторе. Для производства кислорода, помимо воды ему потребуется электричество. Вода подается сзади, сверху или снизу. Слева отводится водород, справа — кислород. Для отвода газа (в нашем случае кислорода) используются герметичные трубы. Для того, чтобы у нас был небольшой запас кислорода на будущее, я поставил газовый баллон, настроенный на приём газа слева и отдачу сверху. Если вам не нужен водород, можно переключить режим внутреннего резервуара на сбросить лишнее или сброс.
.png)
.png)
Это ещё не самое сложное… нам понадобятся добавить ко 2 уровню:
Химическая инъекционная камера Электролитический сепаратор [x2] Химический наполнитель Тепловой испаритель
Для начала поставим ко 2 уровню Химическую инъекционную камеру и настроим входы/выходы. А вот дальше начинается веселье. Для работы этой камеры нужен хлороводород, который получается путём смешивания хлора и водорода в Химическом наполнителе. Где брать водород мы знаем — в Электрическом сепараторе из воды. А вот где же нам взять хлор? Для него нам понадобится залить в ещё один Электролитический сепаратор Рассол.
Для получения Рассола нужен тепловой испаритель — мультиблок, использующий воду и солнечное тепло.
Для теплового испарителя понадобится: 1. Контроллер теплового испарителя 2. Вентиль теплового испарителя [x2] 3. Блок теплового испарителя [~60] 4. Продвинутый солнечный генератор [x4]
Через один вентиль мы заливаем воду, через второй забираем результат. Чтобы настроить механические трубы на вытягивание жидкости, возьмём конфигуратор и переключим его в режим Жидкости, зажав шифт+ь (shift+m). Нажимаем правой клавишей мыши по краю трубы конфигуратором с шифтом, и режим трубы будет изменяться. (Если труба стала меньше (PUSH — напишет в чате), это значит приём жидкости, а если увеличилась (PULL — напишет в чате) — вытягивание.)
.png)
Энергия от солнечных генераторов никуда не идёт, по этому её можно спокойно забирать в Энерго-куб.
.png)
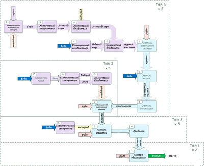
Самый сложный уровень из всех. Задумайтесь, а нужно ли вам это? Конечно же его можно было построить более компактно… но это уже другая история. Для него нам потребуется добавить к 3 уровню это:
Дробитель Измельчитель [x2] (Потребуется модификация Thermal Expansion) Энергетическая плавильня Химическая инъекционная камера Химический окислитель Химический наполнитель [x2] Роторный сгуститель Химическая камера растворения Химический мойщик Химический кристаллизатор
И так.. добавляем Камеру растворения > Химический мойщик > Химический кристаллизатор > и всё это к 3 уровню в данном порядке.
.png)
Химический мойщик требует воду, которую нужно подавать сверху. А вот для работы Камеры растворения нам нужна серная кислота, которая делается в Химическом наполнителе из триоксида серы и водяного пара. Пар можно заполучить, если залить воды в Роторный сгуститель, дать ему энергию (как в прочем и всем механизмам в этой системе) и переключить его в режим деконденсации.
.png)
Ставим Роторный сгуститель так, чтобы меньшее отверстие смотрело в левый бок нашего Химического наполнителя.
Триоксид серы делается из диоксида серы и кислорода. Кислород мы уже знаем где брать, (а если вы уже забыли, то в Электролитическом сепараторе из воды) подаём его с правой стороны ещё одного Химического наполнителя.
.png)
Диоксид серы делается в Химическом окислителе из серной пыли… где нам её брать? Ставим Химическую инъекционную камеру и даём ей хлороводород (лучше построить ещё 1 системку производства этого вещества, поскольку его будет жёстко не хватать, но я запитал от уже готовой системы) и порох. Порох в большом количестве будем производить уже не только при помощи Mekanism’а, а ещё возьмём Thermal Expansion. Ставим энергетическую плавильню, в которую подаётся булыжник, и которая отдаёт камень в измельчитель. Измельчитель делает из камня гравий и с 15 % песок (если хотите, можете его оставить, но я его уничтожаю). Первый измельчитель отдаёт гравий во второй, который уже делает кремень и с 15 % песок (та же история). Кремень подаём в дробитель из Mekanism’a, там он дробится в нужный нам порох (его вы можете подавать в Хим. Инъекционную камеру по трубам, или же поставить систему производства пороха впритык).
Руду суём в Камеру растворения.
P.S.
Порох можно получать, используя только Mekanism. Потребуется обычный булыжник.
Кладем булыжник в дробитель, получаем гравий
Из гравия и кислорода делаем кремень в камере очистки.
Затем, в дробителе перерабатываем кремень в порох.